Vitalik Buterin đã cập nhật lộ trình mạng Ethereum với 6 giai đoạn gồm The Merge, The Surge, The Scourge, The Verge, The Purge và The Splurge.
Bản cập nhật được Vitalik Buterin chia sẻ trên Twitter. Và giá ETH tăng vì mạng ETH sẽ cải thiện lộ trình mạng Ethereum (ETH) trong 5 giai đoạn trước đó. Điều này giải thích cách mạng sẽ đạt được khả năng mở rộng như thế nào trong tương lai.
Buterin giải thích rằng lộ trình mới của mạng Ethereum mới sẽ có các cột mốc cụ thể hơn. Vai trò rõ ràng hơn đối với tính năng lượng tử như một thành phần cần thiết của một giao thức “endgame”.
6 giai đoạn trong lộ trình mạng Ethereum
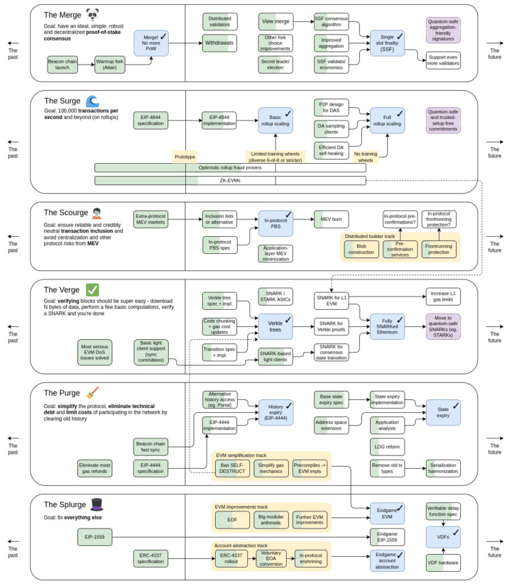
Bản cập nhật lộ trình mới của mạng Ethereum sẽ có 6 giai đoạn. Bao gồm Merge, Surge, Scourge, Verge, The Purge và Splurge. Ethereum đã bắt đầu The Merge vào tháng 9 với việc chuyển đổi sang PoS trong giai đoạn đầu. Giai đoạn thứ hai của The Merge sẽ tập trung vào single-slot finality.
Giai đoạn tiếp theo trong lộ trình mạng Ethereum sẽ là Surge. Ở giai đoạn này sẽ cho phép bắt đầu các giải pháp với khả năng mở rộng. Với Surge, mục tiêu là cải thiện hiệu suất mạng Ethereum. Hiện tại, tốc độ mạng là từ 10 TPS – 20 TPS. Tuy nhiên, khi Surge hoàn thành, con số này có thể tăng lên 100,000 TPS.
Giai đoạn tiếp theo trong lộ trình mạng Ethereum sẽ là Scourge. Buterin giải thích rằng nó sẽ đảm bảo các giao dịch trung lập đáng tin cậy, công bằng. Cũng như giúp giải quyết các vấn đề liên quan đến MEV. Các vấn đề MEV trên Ethereum liên quan đến việc sử dụng bot để khai thác các giao dịch mạng, dẫn đến tắc nghẽn và phí cao.
Một bản cập nhật khác là giai đoạn thứ 4 là The Verge. Nó tập trung vào việc xác minh. Buterin giải thích rằng phần cuối của giai đoạn này sẽ hình thành một mạng Ethereum. Nó được SNARK (Succinct Non-Interactive Argument of Knowledge) một cách đầy đủ. Nó có nghĩa là mạng sẽ cải thiện tính ẩn danh trong khi vẫn cho phép các giao dịch đi qua và có thể theo dõi được.
Phản ứng của cộng đồng về lộ trình mạng Ethereum mới
Đã có nhiều phản ứng trái chiều về bản cập nhật cho mạng Ethereum sắp tới. Một số người theo chủ nghĩa tối đa hoá Bitcoin đã tận dụng cơ hội này để nói rằng Bitcoin tốt hơn. Và Ethereum vì nó đang được thiết kế quá mức phức tạp. Tuy nhiên, cộng đồng Ethereum phản ứng tích cực với sự phát triển này. Eric Wall cho biết lộ trình không sử dụng “sharding”, và rằng rollups là giải pháp tốt hơn.
Giá ETH tăng 5%
Có vẻ như với bất kỳ lời chỉ trích nào về lộ trình của mạng Ethereum cũng đều không ảnh hưởng tiêu cực đến giá ETH. Theo đó, giá ETH tăng vượt trội hơn so với BTC trong 24 giờ qua và 30 ngày qua. Theo dữ liệu được BeInCrypto ghi nhận từ CoinMarketCap, giá Ethereum đã tăng 4.8% trong 24 giờ qua. Và tăng 22.3% trong 30 ngày qua. Nó hiện đang giao dịch ở mức 1.652 USD tính đến thời điểm BeInCrypto viết bài này. Trong khi đó, Bitcoin chỉ tăng 3.9% trong 24 giờ và 6.1% trong 30 ngày.
Bạn nghĩ sao về lộ trình mạng Ethereum mới được chia sẻ bởi Vitalik Buterin? Chia sẻ ngay ý kiến của bạn trong nhóm cộng đồng của chúng tôi Telegram | Facebook fanpage | Facebook group.





